King Kombi

30.-King-Kombi-final-render-scaled
92

Ewa Wierbik-Ziąbka

Senior 3D Artist

Introduction

Hi, my name is Ewa, I'm a Senior 3D Artist living in Poland.
I'm a self-taught artist specializing in modeling and texturing high-quality assets, I also like creating photorealistic scenes with atmospheric lighting.

ewa-wierbik-ziabka-cam-1-horiz-scaled
ewa-wierbik-ziabka-cam-2-horiz-scaled
ewa-wierbik-ziabka-cam-4-horiz-scaled
ewa-wierbik-ziabka-cam-5-horiz-scaled
ewa-wierbik-ziabka-cam-10-horiz
ewa-wierbik-ziabka-cam-12-horiz
ewa-wierbik-ziabka-cam-9-horiz
ewa-wierbik-ziabka-cam-7-horiz
ewa-wierbik-ziabka-cam-8-horiz
ewa-wierbik-ziabka-cam-1-vertical-scaled
ewa-wierbik-ziabka-cam-9-vertical
ewa-wierbik-ziabka-cam-3-vertical

Project

This one was pretty challenging in terms of the number of details and complexity of the concept.
While making it I decided to add a few elements to make it even more complex.

Concept

The idea and concept behind this vehicle came from Alejandro Burdisio you can find his concept here King Kombi.

alejandro-burdisio-combicongurbana-final-artstation

Software

Everything was made in Blender 3.4 and Substance Painter, and postprocessing in Photoshop.

Texturing Props

This project was a great way to improve my texturing skills whilst trying to focus on also modeling a lot of the details.
The material setup is quite complicated. I used a lot of layers to create a realistic effect of worn-out materials – wood and metal.

The cracks that many people asked about were created on a single layer with a dark base color, roughness set to 0.9, height set to -0.29, and total black ambient occlusion which I mixed with a base color later. Don’t judge me, I like to use ao a lot!

I made a small breakdown of how I’m usually texturing my assets. See the video with the jerry can – it’s how I’m creating my materials, building them from the scratch and adding different details (finishing up with additional ao, of course.

After finishing those additional assets I created some animations to better show the finished result, and you can see them below, along with some more renders.

5.-antenna-360-stills-scaled
6.-box-and-jerry-can
1.-painter-shovel-axe

References & Modelling

Below you can see some WIPs.

For the car, I used blueprints I found on the internet. It was challenging as I’d never made a car before.

I modeled the outside of the car and then I cut holes for doors and other details. I tried to have a decent topology as I knew it will be helpful while unwrapping everything.
The most difficult part was to model the suspension and all of the elements underneath the car. I used references from RC cars.

My reference board is quite messy but I’ve tried to have references for every asset I wanted to create.

Pro tip: ALWAYS use reference

7.-pureref-board
8.-blueprints
res
10.-another-wip

UVs

My favorite part of the project! And I’m not kidding.

Unwrapping this beast needed a lot of patience. I had to accept a lot of modifiers to place the seams and at this stage, I had 2 versions done: low and high poly.

Below you can see almost all of the UV maps I created (I haven’t included one, just because I wanted to keep the presentation clean, a 5×2 grid looks good :D). I didn’t use UDIMs this time, I went the more traditional way.

After unwrapping I had to texture everything, Iexported my models to Substance Painter.

18.-uvs-scaled
19.-happy-checker-car-scaled

Baking

Fortunately, baking everything in 2k at the beginning and working with 2k textures made Painter work fairly smoothly, it crashed only twice.
After finishing texturing I carefully baked everything in 4k and exported the textures in desired sizes. I used the .exr format for my normals – they were smaller than png files and more detailed!

Big thanks to the Twitter community for giving me some tips with texture formats!

16.-front-wip
17.-top-of-the-car-wip
15.-suspension
12.-back-of-the-car-wip
11.-jerry-can-wip-closeup
13.-detail
14.-totally-unnecessary-detail

Texturing Vehicle

If you think it was just placing seams and then exporting the model to Painter only once… well, you’re wrong.

I had a lot of trials and errors, I was going back to Blender hundreds of times to make the seams less visible or to just place them in different places. When I was finally satisfied with the results I exported 10 sets of 4k textures and one 2k set. (Yes, they were heavy. Over 1GB of textures!)

The whole texturing process was a challenge because I exported the whole model from Blender, which was really heavy, so I was worried about the overall Painter performance.

20.-lp_hp
21.-start-of-the-texturing

Rendering

Finishing up and polishing – I created the simple scene with some nice lights and just rendered a few shots, nothing fancy here. I used a post-processing setup from the Lighting course from Creative Shrimp, it is amazing!

Below you can see how my viewport usually looks when I’m making final renders. Despite my artistic and messy nature I’m trying to keep it clean.

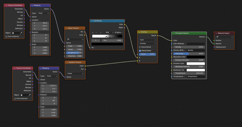
Some of you asked about the fog/volumetrics. You can see the node setup, it wasn’t anything complicated!

24.-scene-Blender
25.-volumetric-material-nodes
26.-wireframe1
28.-wireframe3
27.-wireframe2

Conclusion

Okay, that’s all for this project (for now!). I hope you enjoyed reading and maybe you’ve learned something new!

And as always, if you have any questions regarding this project, feel free to contact me!

Follow me on Instagram: https://www.instagram.com/ewa_wierbik_3d/